آموزش کامل "بروزرسانی آفلاین نود 32"

ویروس کش نود 32 به عنوان یکی از محبوب ترین و پرکاربردترین برنامه های ضد ویروس در میان کاربران مطرح است. در این گزارش، دانشمندان به بررسی دقیق و تفصیلی چگونگی انجام "آپدیت آفلاین نود 32" به صورت گام به گام و همراه با تصاویر آموزشی می پردازند. این راهنمای جامع به مخاطبان امکان می دهد تا با روش های به روزرسانی دستی و خارج از اتصال به اینترنت این نرم افزار ضد ویروس آشنا شوند و بتوانند به صورت مستقل و مؤثر آن را مدیریت نمایند.
بهروزرسانی آفلاین نود 32
آنتی ویروس نود 32 (eset nod32) از گذشته تا به امروز یکی از کاربردی ترین آنتی ویروس ها برای سیستم عامل های مختلف از جمله ویندوز بوده است که دارای محیط کاربری زیبا و جذاب و قدرت بالایی در شناسایی و حذف ویروس ها می باشد. این محبوبیت در میان کاربران مختلف به دلیل کارایی و قابلیت های برجسته این برنامه است.
از این رو برای استفاده کامل از این برنامه شما نیاز به خرید حساب کاربرینود 32 دارید که از فروشگاه های معتبر جهانی می توانید اقدام به خرید کنید و مبلغ زیادی نیاز به هزینه کردن ندارید و هر چند این مبلغ در مقابل اطلاعات اصلی و کاربردی شما چیزی نیست. اما یک روش آپدیت دیگر نیز وجود دارد که برخی از کاربران آنرا برای آپدیت کردننود 32 انتخاب می کنند که در این فرآیند فایل آپدیت بصورت اینترنتی و یا از کافی نت ها تهیه می شود.
با این وجود اگر فایل آپدیت را تهیه کرده اید و تصمیم به آپدیت آفلاین نود 32 دارید، لازم به ذکر است که یک فرآیند ساده را باید طی کنید تا بتوانید آپدیت خریداری شده که محدود است را در آنتی ویروس نود 32 نصب کنید. به همین دلیل ما قصد داریم در ادامه بانحوه آپدیت آفلاین نود 32 بصورت تصویری و قدم به قدم آشنا سازیم. همراه ما باشید.
1- اول از همه پوشه آپدیتی که خریداری کرده اید را باز کنید و سپس از کادر آدرس صفحه بالا که در تصویر ذیل مشخص کرده ایم، آدرس را با Ctrl + C کپی کنید تا در مراحل بعدی از آن استفاده کنید.
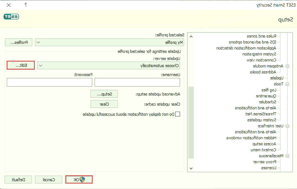
2- اینک وارد برنامه نود 32 شوید و از منو بالای صفحه گزینه Setup را انتخاب کنید. منویی برای شما باز خواهد شد که باید گزینه آخر یعنی Advanced setup را انتخاب کنید.
3- پنجره ای جدید برای شما باز خواهد شد که باید از لیست سمت چپ صفحه، گزینه Update را انتخاب کنید که در تصویر ذیل مشخص شده است؛
4- با انتخاب گزینه Update، در سمت راست پنجره مشخصاتی به نمایش درخواهند آمد. از این رو ابتدا گزینه Edit مشخص شده را در تصویر انتخاب کنید.
5- مجددا پنجره جدیدی برای شما باز خواهد شد که باید آدرس کپی شده در مرحله اول را در کادر Update servers با دو کلید Ctrl + V وارد کنید. بعد از وارد کردن آدرس، بر روی گزینه Add کنار صفحه کلیک کنید.
6- هم اکنون آدرس صفحه ای که کپی کرده بودید، در این پنجره افزوده شده است و برای تائید باید بر روی گزینه OK کلیک کنید.
7- همانگونه که در تصویر زیر مشاهده می کنید، آدرسی که وارد کرده بودید، انتخاب شده است و باید بر روی گزینه OK پائین صفحه کلیک کنید.
8- اینک وارد پنجره اصلی می شوید که برای اجرای آپدیت باید گزینه Update از سمت چپ را انتخاب کنید و سپس در سمت راست گزینه Update virus signature database را انتخاب نمائید.
9- کمی صبر کنید؛
10- شما با موفقیت توانستید برنامه ویروس کش نود 32 را بصورت آفلاین ویروس کشی کنید. توجه داشته باشید که هر هفته یکبار بررسی کنید تا مدت زمان محدود ویروس کش شما پایان نیابد. در صورت اتمام مدت زمان آپدیت، مجددا فایل آپدیت را دریافت کنید.